Columns
| Column | Type | Size | Nulls | Auto | Default | Children | Parents | Comments | |||
|---|---|---|---|---|---|---|---|---|---|---|---|
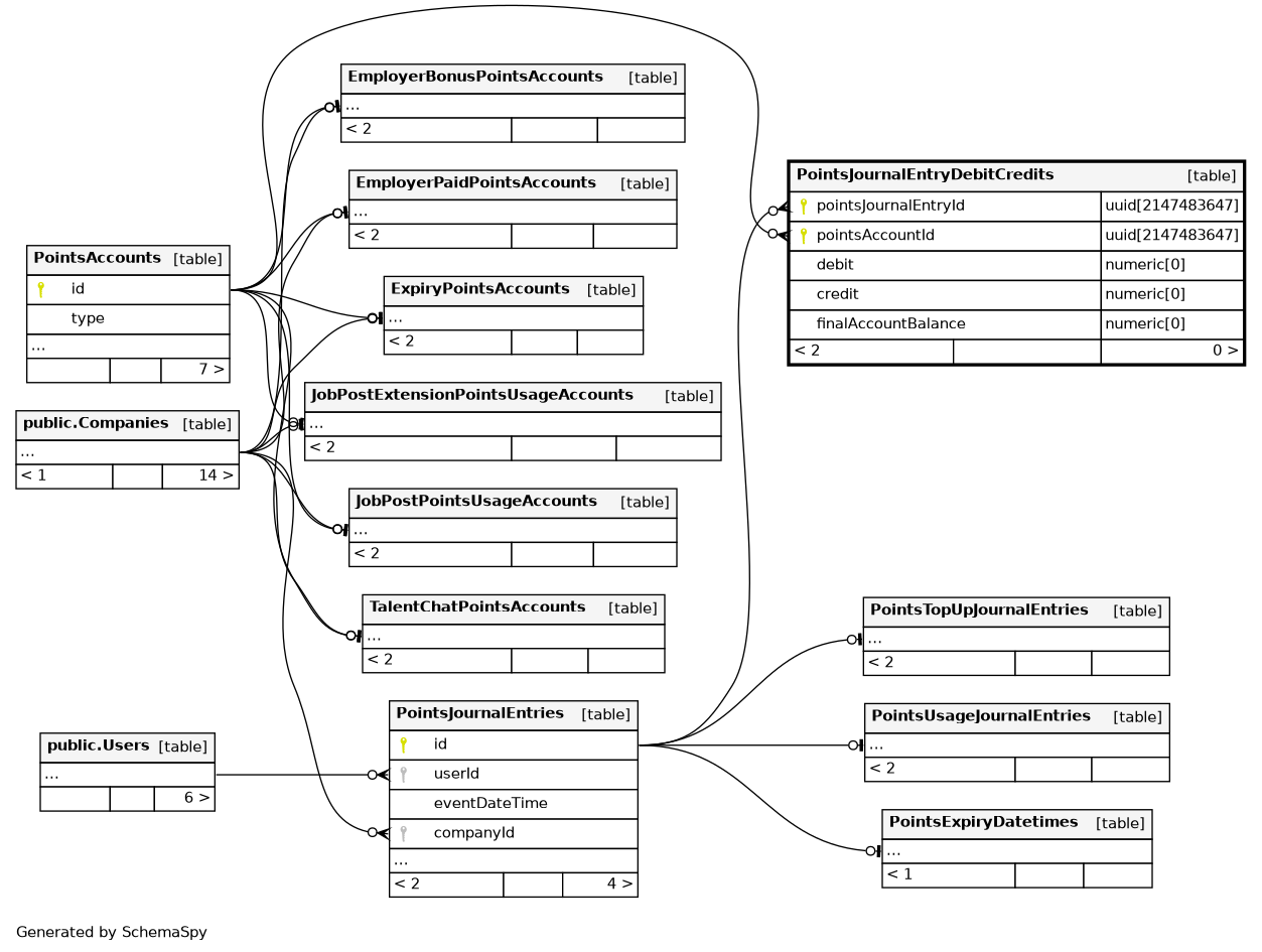
| pointsJournalEntryId | uuid | 2147483647 | null |
|
|
||||||
| pointsAccountId | uuid | 2147483647 | null |
|
|
||||||
| debit | numeric | 0 | √ | null |
|
|
points debited from PointsAccount in this journal entry. If null, no points were debited. |
||||
| credit | numeric | 0 | √ | null |
|
|
points credited from PointsAccount in this journal entry. If null, no points were credited. |
||||
| finalAccountBalance | numeric | 0 | null |
|
|
The final balance of the PointsAccount after this journal entry. |
Indexes
| Constraint Name | Type | Sort | Column(s) |
|---|---|---|---|
| PointsTopUpJournalEntryDebitCredits_pkey | Primary key | Asc/Asc | pointsJournalEntryId + pointsAccountId |
Check Constraints
| Constraint Name | Constraint |
|---|---|
| PointsTopUpJournalEntryDebitCredits_finalAccountBalance_check | (("finalAccountBalance" >= (0)::numeric)) |
| PointsJournalEntryDebitCredits_check | ((((debit IS NOT NULL) AND (debit >= (0)::numeric) AND (credit IS NULL)) OR ((credit IS NOT NULL) AND (credit >= (0)::numeric) AND (debit IS NULL)))) |

