Columns
| Column | Type | Size | Nulls | Auto | Default | Children | Parents | Comments | |||
|---|---|---|---|---|---|---|---|---|---|---|---|
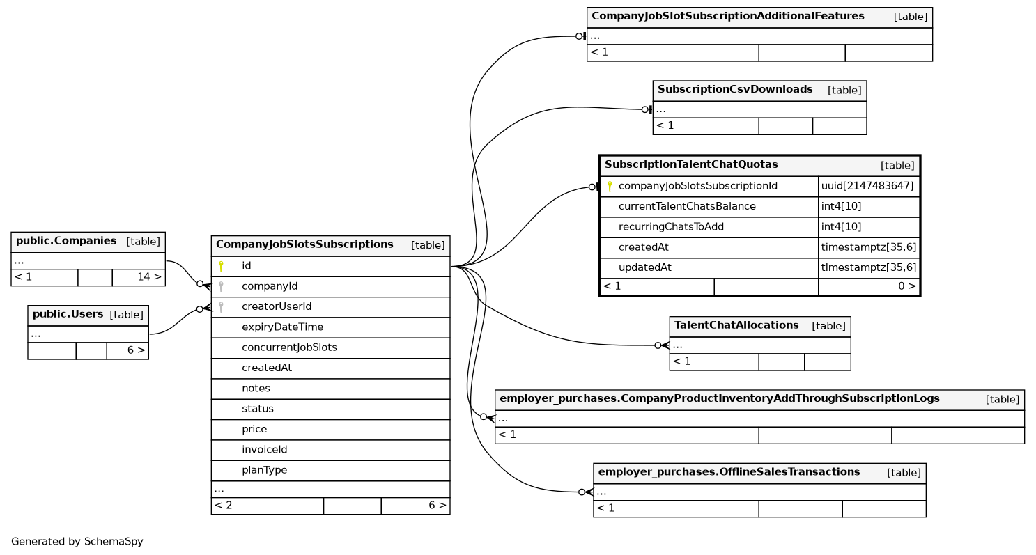
| companyJobSlotsSubscriptionId | uuid | 2147483647 | null |
|
|
||||||
| currentTalentChatsBalance | int4 | 10 | null |
|
|
Total number of current talent chats that has been allocated to a company |
|||||
| recurringChatsToAdd | int4 | 10 | 0 |
|
|
Total number of chats allocated to a company within one allocation process |
|||||
| createdAt | timestamptz | 35,6 | now() |
|
|
||||||
| updatedAt | timestamptz | 35,6 | now() |
|
|
Indexes
| Constraint Name | Type | Sort | Column(s) |
|---|---|---|---|
| SubscriptionTalentChatQuotas_pkey | Primary key | Asc | companyJobSlotsSubscriptionId |
| employer_commerce_SubscriptionTalentChatQuotas_recurringChatsTo | Performance | Asc | recurringChatsToAdd |

