Columns
| Column | Type | Size | Nulls | Auto | Default | Children | Parents | Comments | ||||||||||||
|---|---|---|---|---|---|---|---|---|---|---|---|---|---|---|---|---|---|---|---|---|
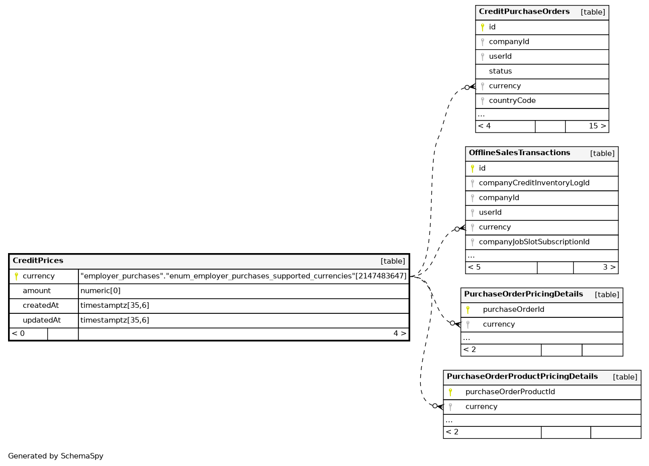
| currency | "employer_purchases"."enum_employer_purchases_supported_currencies" | 2147483647 | null |
|
|
|||||||||||||||
| amount | numeric | 0 | null |
|
|
Represents the cost of one credit in the given currency |
||||||||||||||
| createdAt | timestamptz | 35,6 | now() |
|
|
|||||||||||||||
| updatedAt | timestamptz | 35,6 | now() |
|
|
Indexes
| Constraint Name | Type | Sort | Column(s) |
|---|---|---|---|
| CreditPrices_pkey | Primary key | Asc | currency |
Check Constraints
| Constraint Name | Constraint |
|---|---|
| CreditPrices_amount_check | ((amount >= (0)::numeric)) |


