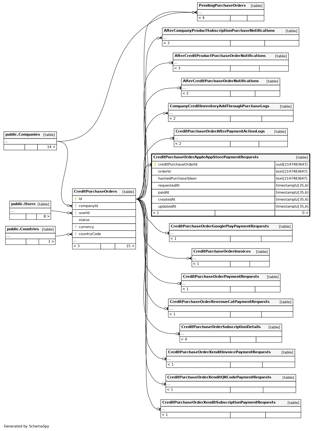
Columns
| Column | Type | Size | Nulls | Auto | Default | Children | Parents | Comments | |||
|---|---|---|---|---|---|---|---|---|---|---|---|
| creditPurchaseOrderId | uuid | 2147483647 | null |
|
|
||||||
| orderId | text | 2147483647 | null |
|
|
transactionId field in app store receipt |
|||||
| hashedPurchaseToken | text | 2147483647 | null |
|
|
encoded transactional receipt after hash |
|||||
| requestedAt | timestamptz | 35,6 | √ | null |
|
|
purchaseDate field in app store receipt |
||||
| paidAt | timestamptz | 35,6 | √ | null |
|
|
|||||
| createdAt | timestamptz | 35,6 | now() |
|
|
||||||
| updatedAt | timestamptz | 35,6 | now() |
|
|
Indexes
| Constraint Name | Type | Sort | Column(s) |
|---|---|---|---|
| CreditPurchaseOrderAppleAppStorePaymentRequests_pkey | Primary key | Asc | creditPurchaseOrderId |
| CreditPurchaseOrderAppleAppStorePayment_hashedPurchaseToken_key | Must be unique | Asc | hashedPurchaseToken |
| CreditPurchaseOrderAppleAppStorePaymentRequests_orderId_key | Must be unique | Asc | orderId |



