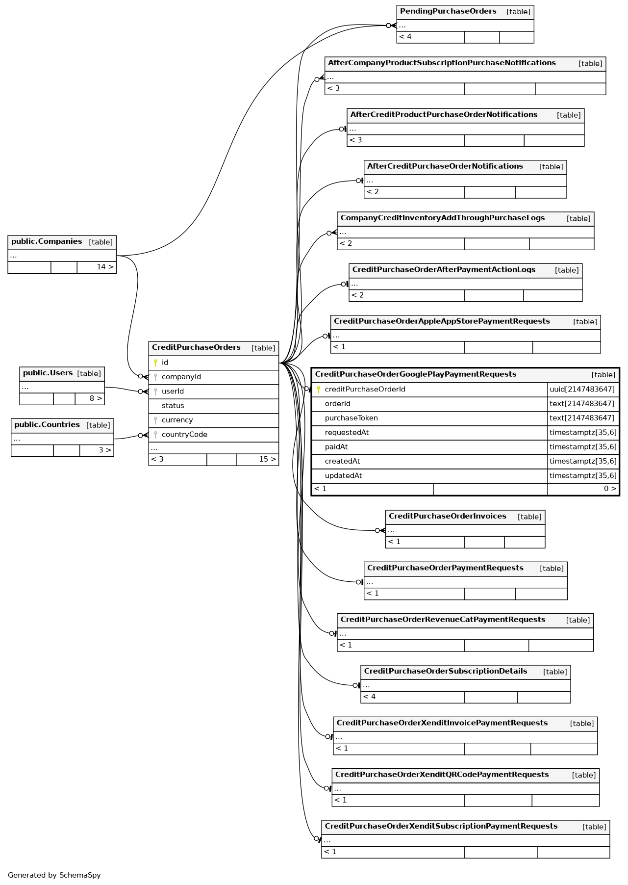
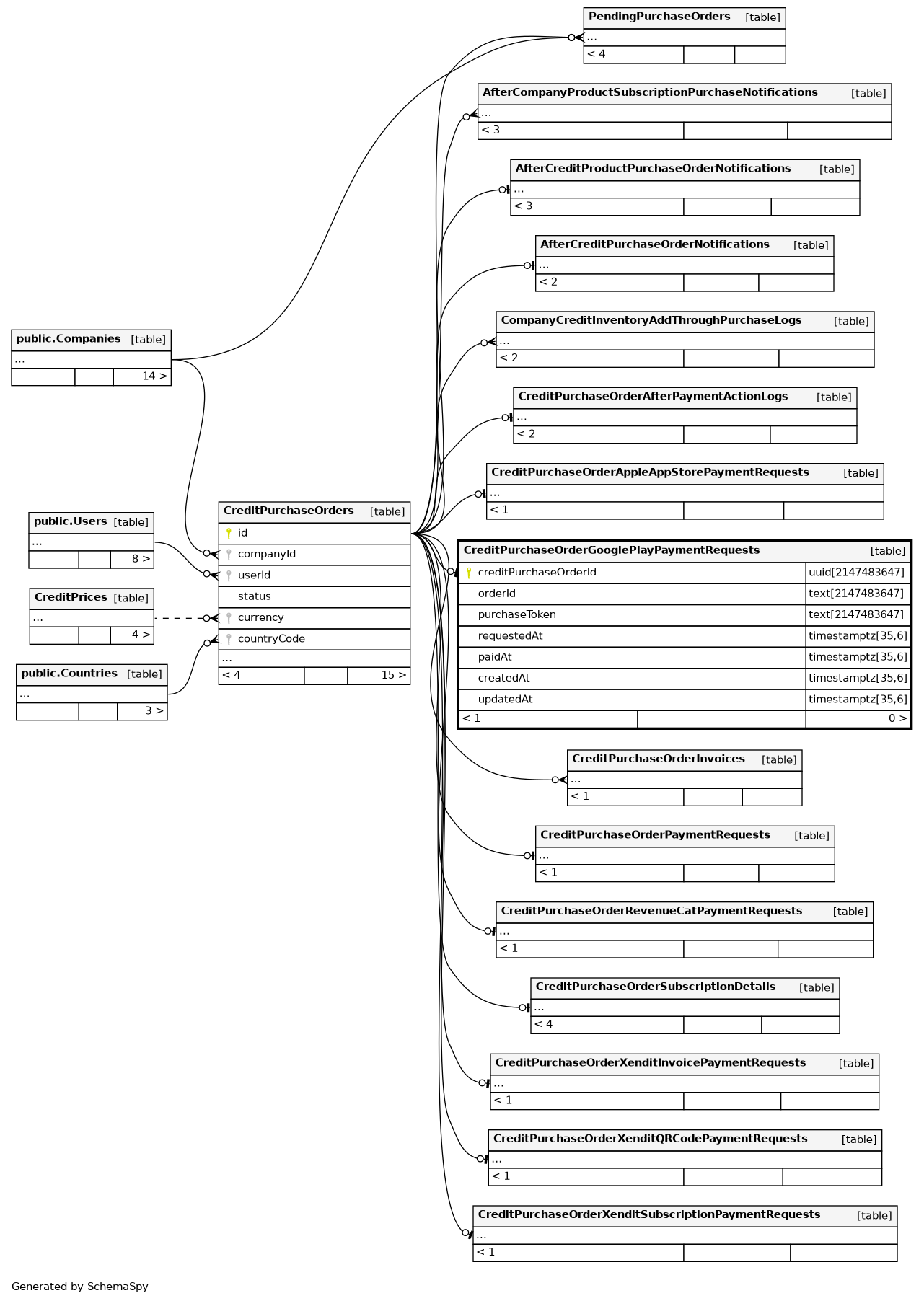
Columns
| Column | Type | Size | Nulls | Auto | Default | Children | Parents | Comments | |||
|---|---|---|---|---|---|---|---|---|---|---|---|
| creditPurchaseOrderId | uuid | 2147483647 | null |
|
|
||||||
| orderId | text | 2147483647 | √ | null |
|
|
inAppOrderId field in purchaseDetails |
||||
| purchaseToken | text | 2147483647 | null |
|
|
serverVerificationPayload field in purchaseDetails |
|||||
| requestedAt | timestamptz | 35,6 | √ | null |
|
|
transactionDate field in purchaseDetails |
||||
| paidAt | timestamptz | 35,6 | √ | null |
|
|
|||||
| createdAt | timestamptz | 35,6 | now() |
|
|
||||||
| updatedAt | timestamptz | 35,6 | now() |
|
|
Indexes
| Constraint Name | Type | Sort | Column(s) |
|---|---|---|---|
| CreditPurchaseOrderGooglePlayPaymentRequests_pkey | Primary key | Asc | creditPurchaseOrderId |
| CreditPurchaseOrderGooglePlayPaymentRequests_purchaseToken_key | Must be unique | Asc | purchaseToken |



