Columns
| Column | Type | Size | Nulls | Auto | Default | Children | Parents | Comments | |||
|---|---|---|---|---|---|---|---|---|---|---|---|
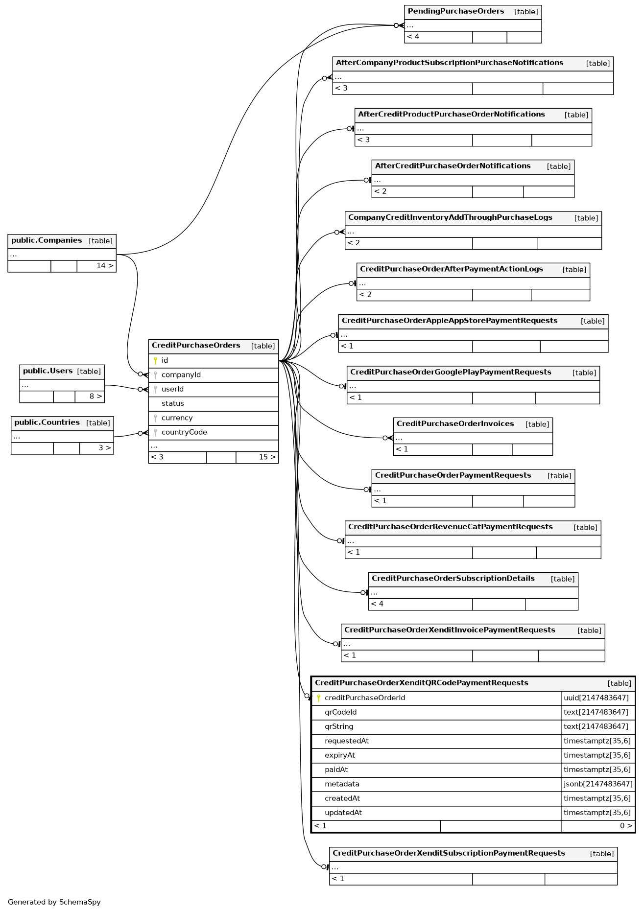
| creditPurchaseOrderId | uuid | 2147483647 | null |
|
|
||||||
| qrCodeId | text | 2147483647 | null |
|
|
id field in xendit |
|||||
| qrString | text | 2147483647 | null |
|
|
qr_string field in xendit |
|||||
| requestedAt | timestamptz | 35,6 | null |
|
|
created field in xendit |
|||||
| expiryAt | timestamptz | 35,6 | null |
|
|
expires_at field in xendit |
|||||
| paidAt | timestamptz | 35,6 | √ | null |
|
|
Being set during the callback for payment success |
||||
| metadata | jsonb | 2147483647 | null |
|
|
Meta information about the payment from xendit |
|||||
| createdAt | timestamptz | 35,6 | now() |
|
|
||||||
| updatedAt | timestamptz | 35,6 | now() |
|
|
Indexes
| Constraint Name | Type | Sort | Column(s) |
|---|---|---|---|
| CreditPurchaseOrderXenditQRCodePaymentRequests_pkey | Primary key | Asc | creditPurchaseOrderId |
| CreditPurchaseOrderXenditQRCodePaymentRequests_qrCodeId_key | Must be unique | Asc | qrCodeId |
| employer_purchases_CreditPurchaseOrderXenditQRCodePaymentReques | Performance | Asc | expiryAt |
Check Constraints
| Constraint Name | Constraint |
|---|---|
| CreditPurchaseOrderXenditQRCodePaymentRequests_expiryAt_check | (("expiryAt" > "requestedAt")) |



