Columns
| Column | Type | Size | Nulls | Auto | Default | Children | Parents | Comments | |||
|---|---|---|---|---|---|---|---|---|---|---|---|
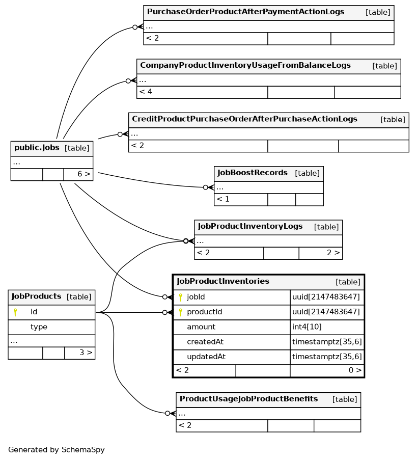
| jobId | uuid | 2147483647 | null |
|
|
||||||
| productId | uuid | 2147483647 | null |
|
|
||||||
| amount | int4 | 10 | null |
|
|
Represents current balance associated with a job for a particular product |
|||||
| createdAt | timestamptz | 35,6 | now() |
|
|
||||||
| updatedAt | timestamptz | 35,6 | now() |
|
|
Indexes
| Constraint Name | Type | Sort | Column(s) |
|---|---|---|---|
| JobProductInventories_pkey | Primary key | Asc/Asc | jobId + productId |
Check Constraints
| Constraint Name | Constraint |
|---|---|
| JobProductInventories_amount_check | ((amount >= 0)) |

