Columns
| Column | Type | Size | Nulls | Auto | Default | Children | Parents | Comments | |||
|---|---|---|---|---|---|---|---|---|---|---|---|
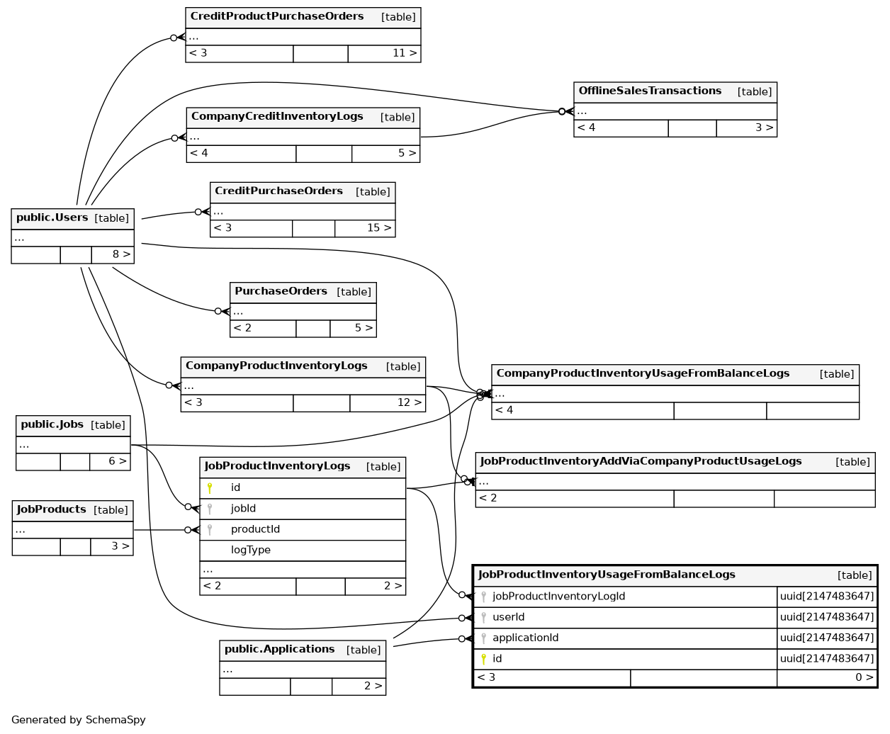
| jobProductInventoryLogId | uuid | 2147483647 | null |
|
|
||||||
| userId | uuid | 2147483647 | √ | null |
|
|
Foreign key to Users table. Represents the user who use a job product from balance |
||||
| applicationId | uuid | 2147483647 | √ | null |
|
|
Foreign key to Applications table. Represents an application that used the job product |
||||
| id | uuid | 2147483647 | gen_random_uuid() |
|
|
Indexes
| Constraint Name | Type | Sort | Column(s) |
|---|---|---|---|
| JobProductInventoryUsageFromBalanceLogs_pkey | Primary key | Asc | id |
| JobProductInventoryUsageFromBalanceLogs_jobProductInventoryLogI | Performance | Asc | jobProductInventoryLogId |

