Columns
| Column | Type | Size | Nulls | Auto | Default | Children | Parents | Comments | |||
|---|---|---|---|---|---|---|---|---|---|---|---|
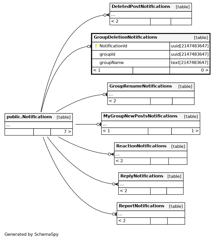
| NotificationId | uuid | 2147483647 | null |
|
|
||||||
| groupId | uuid | 2147483647 | null |
|
|
||||||
| groupName | text | 2147483647 | null |
|
|
Indexes
| Constraint Name | Type | Sort | Column(s) |
|---|---|---|---|
| GroupDeletionNotifications_pkey | Primary key | Asc | NotificationId |

