Columns
| Column | Type | Size | Nulls | Auto | Default | Children | Parents | Comments | ||||||
|---|---|---|---|---|---|---|---|---|---|---|---|---|---|---|
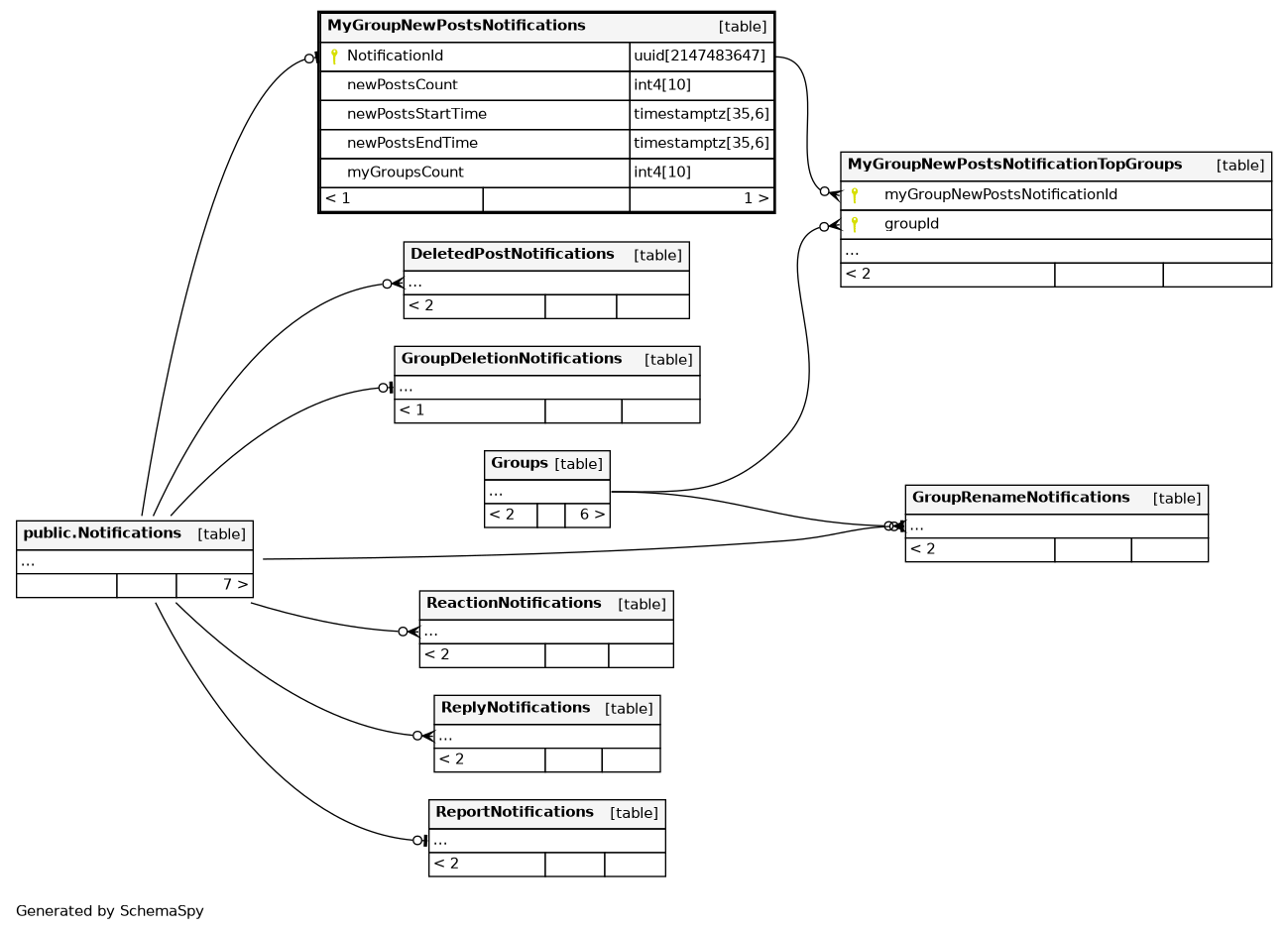
| NotificationId | uuid | 2147483647 | null |
|
|
|||||||||
| newPostsCount | int4 | 10 | null |
|
|
Sum of recipient’s group posts created between newPostsStartTime and newPostsEndTime. This would not change after notification is sent |
||||||||
| newPostsStartTime | timestamptz | 35,6 | null |
|
|
Start time of interval for which new posts are counted |
||||||||
| newPostsEndTime | timestamptz | 35,6 | null |
|
|
End time of interval for which new posts are counted |
||||||||
| myGroupsCount | int4 | 10 | null |
|
|
Sum of recipient’s group count which have new posts posted between newPostsStartTime and newPostsEndTime. This would not change after notification is sent |
Indexes
| Constraint Name | Type | Sort | Column(s) |
|---|---|---|---|
| MyGroupNewPostsNotifications_pkey | Primary key | Asc | NotificationId |
Check Constraints
| Constraint Name | Constraint |
|---|---|
| MyGroupNewPostsNotifications_newPostsCount_check | (("newPostsCount" > 0)) |
| gcud_MyGroupNewPostsNotifications_newPostsStartTime_before_newP | (("newPostsStartTime" < "newPostsEndTime")) |
| MyGroupNewPostsNotifications_myGroupsCount_check | (("myGroupsCount" > 0)) |

