Columns
| Column | Type | Size | Nulls | Auto | Default | Children | Parents | Comments | |||
|---|---|---|---|---|---|---|---|---|---|---|---|
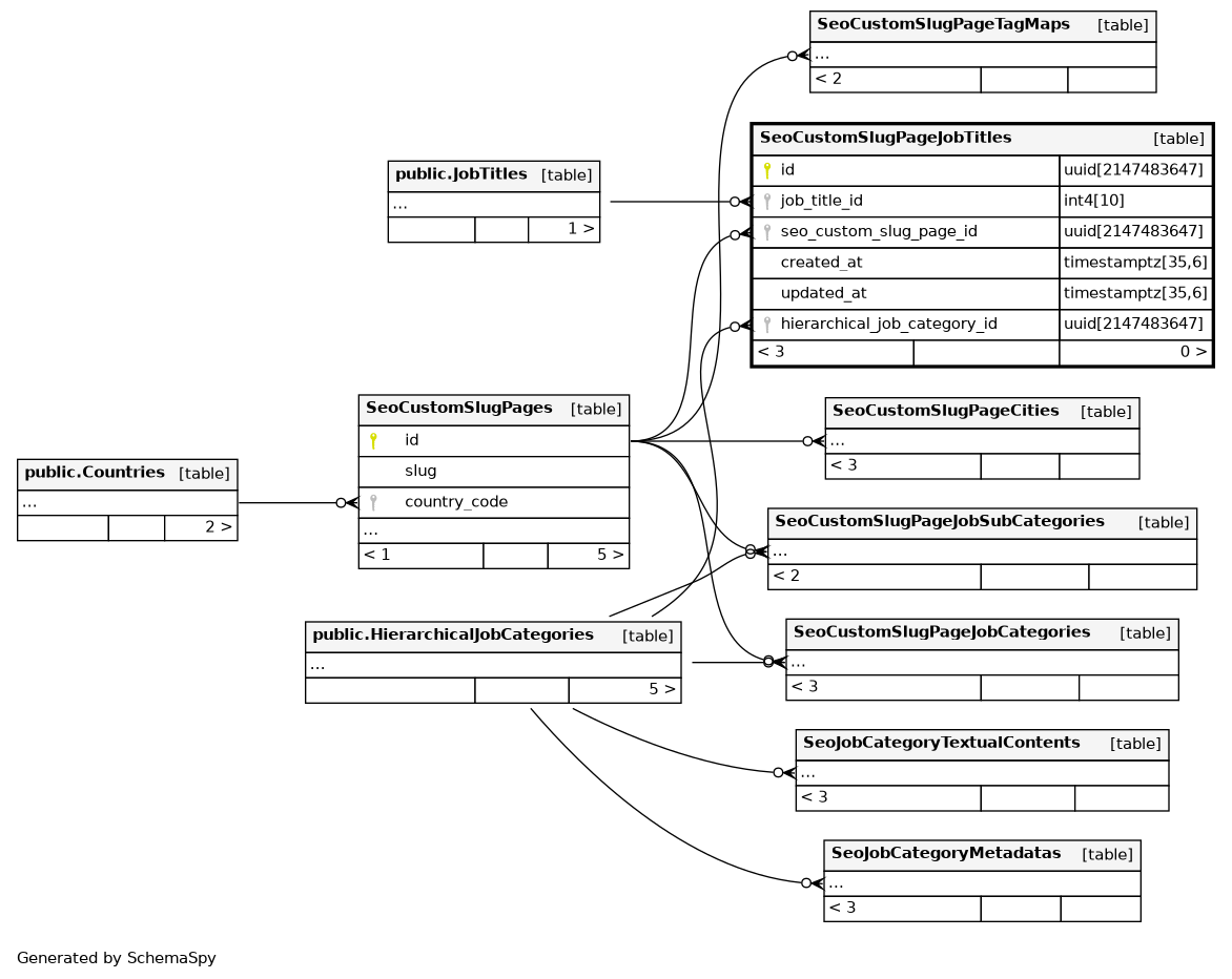
| id | uuid | 2147483647 | gen_random_uuid() |
|
|
||||||
| job_title_id | int4 | 10 | null |
|
|
||||||
| seo_custom_slug_page_id | uuid | 2147483647 | null |
|
|
||||||
| created_at | timestamptz | 35,6 | now() |
|
|
||||||
| updated_at | timestamptz | 35,6 | now() |
|
|
||||||
| hierarchical_job_category_id | uuid | 2147483647 | √ | null |
|
|
Foreign Key to Hierarchical Job Category Table |
Indexes
| Constraint Name | Type | Sort | Column(s) |
|---|---|---|---|
| SeoCustomSlugPageJobTitles_pkey | Primary key | Asc | id |
| growth_SeoCustomSlugPageJobTitles_job_title_id_idx | Performance | Asc | job_title_id |
| growth_SeoCustomSlugPageJobTitles_seo_custom_slug_page_id_idx | Performance | Asc | seo_custom_slug_page_id |

