Columns
| Column | Type | Size | Nulls | Auto | Default | Children | Parents | Comments | |||
|---|---|---|---|---|---|---|---|---|---|---|---|
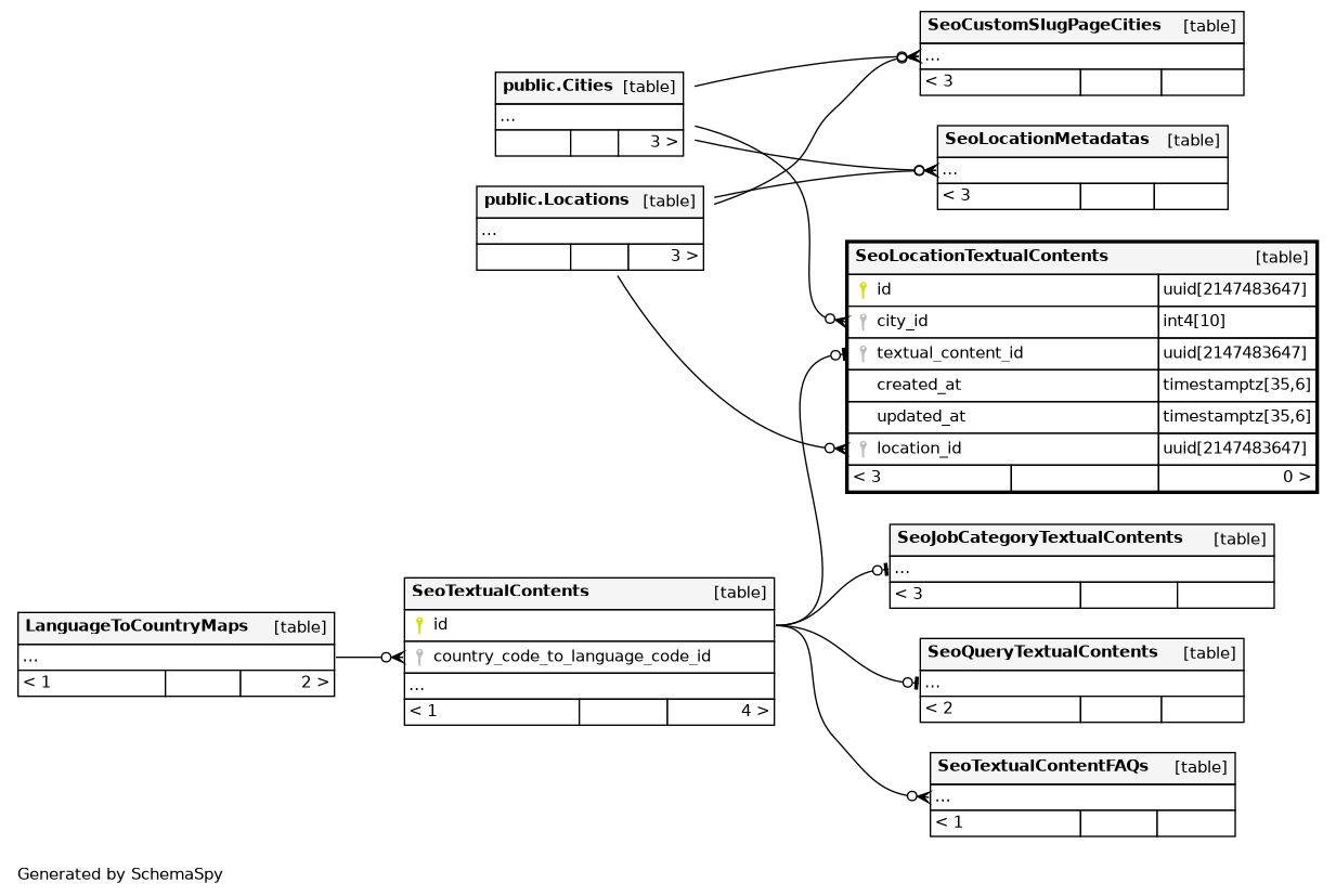
| id | uuid | 2147483647 | gen_random_uuid() |
|
|
||||||
| city_id | int4 | 10 | √ | null |
|
|
|||||
| textual_content_id | uuid | 2147483647 | null |
|
|
||||||
| created_at | timestamptz | 35,6 | now() |
|
|
||||||
| updated_at | timestamptz | 35,6 | now() |
|
|
||||||
| location_id | uuid | 2147483647 | √ | null |
|
|
Foreign Key to Location Table |
Indexes
| Constraint Name | Type | Sort | Column(s) |
|---|---|---|---|
| SeoLocationTextualContents_pkey | Primary key | Asc | id |
| growth_SeoLocationTextualContents_city_id_idx | Performance | Asc | city_id |
| growth_SeoLocationTextualContents_textual_content_id_idx | Performance | Asc | textual_content_id |
| SeoLocationTextualContent_locationId_idx | Performance | Asc | location_id |
| SeoLocationTextualContents_textual_content_id_key | Must be unique | Asc | textual_content_id |

