Columns
| Column | Type | Size | Nulls | Auto | Default | Children | Parents | Comments | |||
|---|---|---|---|---|---|---|---|---|---|---|---|
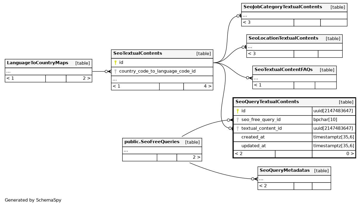
| id | uuid | 2147483647 | gen_random_uuid() |
|
|
||||||
| seo_free_query_id | bpchar | 10 | null |
|
|
||||||
| textual_content_id | uuid | 2147483647 | null |
|
|
||||||
| created_at | timestamptz | 35,6 | now() |
|
|
||||||
| updated_at | timestamptz | 35,6 | now() |
|
|
Indexes
| Constraint Name | Type | Sort | Column(s) |
|---|---|---|---|
| SeoQueryTextualContents_pkey | Primary key | Asc | id |
| growth_SeoQueryTextualContents_seo_free_query_id_idx | Performance | Asc | seo_free_query_id |
| growth_SeoQueryTextualContents_textual_content_id_idx | Performance | Asc | textual_content_id |
| SeoQueryTextualContents_textual_content_id_key | Must be unique | Asc | textual_content_id |

