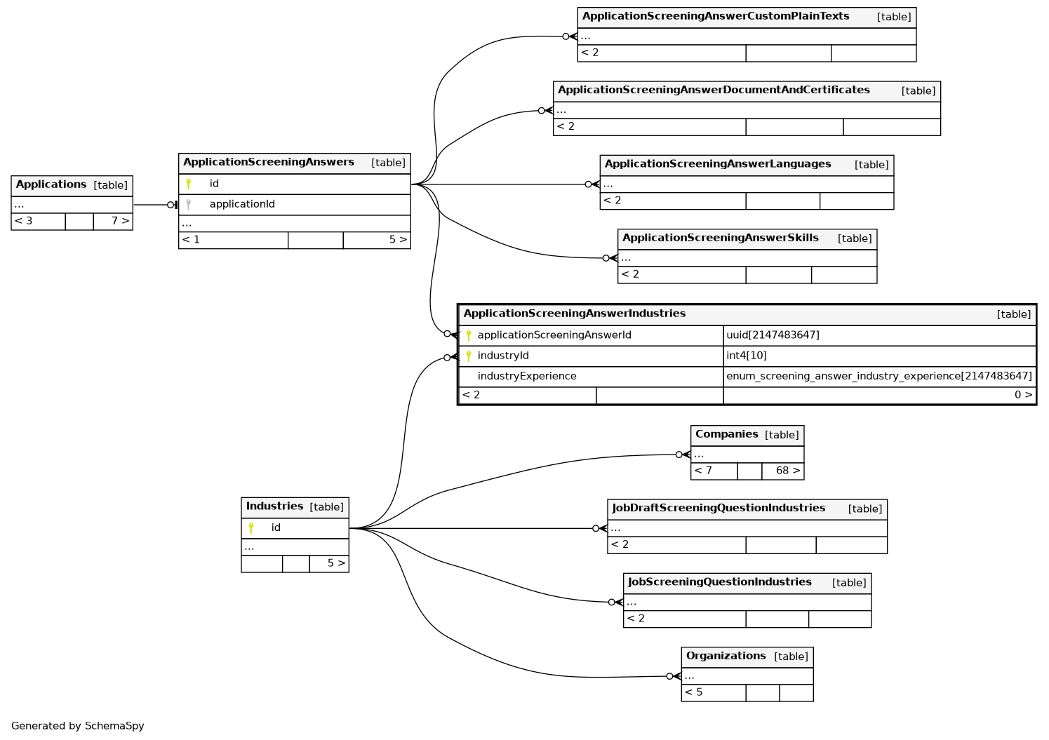
Columns
| Column | Type | Size | Nulls | Auto | Default | Children | Parents | Comments | |||
|---|---|---|---|---|---|---|---|---|---|---|---|
| applicationScreeningAnswerId | uuid | 2147483647 | null |
|
|
||||||
| industryId | int4 | 10 | null |
|
|
||||||
| industryExperience | enum_screening_answer_industry_experience | 2147483647 | null |
|
|
Indexes
| Constraint Name | Type | Sort | Column(s) |
|---|---|---|---|
| ApplicationScreeningAnswerIndustries_pkey | Primary key | Asc/Asc | applicationScreeningAnswerId + industryId |

