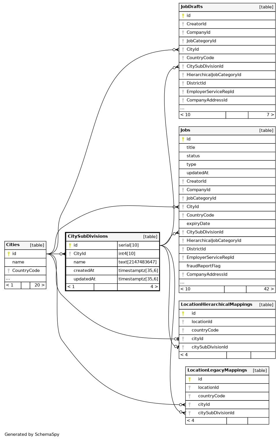
Columns
| Column | Type | Size | Nulls | Auto | Default | Children | Parents | Comments | ||||||||||||
|---|---|---|---|---|---|---|---|---|---|---|---|---|---|---|---|---|---|---|---|---|
| id | serial | 10 | √ | nextval('"CitySubDivisions_id_seq"'::regclass) |
|
|
||||||||||||||
| CityId | int4 | 10 | null |
|
|
foreign key, refer to City. |
||||||||||||||
| name | text | 2147483647 | null |
|
|
Name of City Subdivision |
||||||||||||||
| createdAt | timestamptz | 35,6 | now() |
|
|
|||||||||||||||
| updatedAt | timestamptz | 35,6 | now() |
|
|
Indexes
| Constraint Name | Type | Sort | Column(s) |
|---|---|---|---|
| CitySubDivisions_pkey | Primary key | Asc | id |
| CitySubDivisions_CityId_name_key | Must be unique | Asc/Asc | CityId + name |

