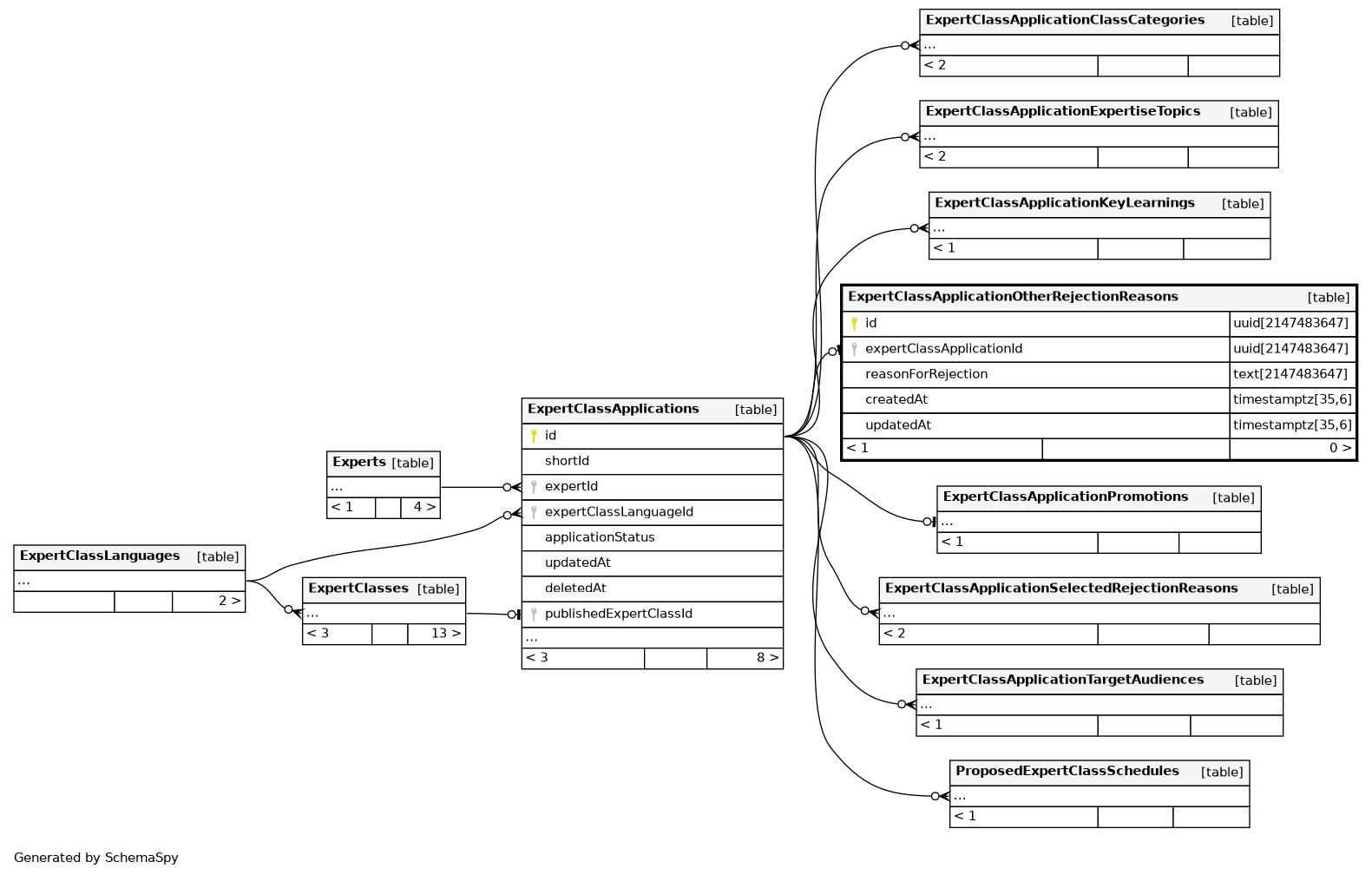
Columns
| Column | Type | Size | Nulls | Auto | Default | Children | Parents | Comments | |||
|---|---|---|---|---|---|---|---|---|---|---|---|
| id | uuid | 2147483647 | gen_random_uuid() |
|
|
||||||
| expertClassApplicationId | uuid | 2147483647 | null |
|
|
||||||
| reasonForRejection | text | 2147483647 | null |
|
|
||||||
| createdAt | timestamptz | 35,6 | now() |
|
|
||||||
| updatedAt | timestamptz | 35,6 | now() |
|
|
Indexes
| Constraint Name | Type | Sort | Column(s) |
|---|---|---|---|
| ExpertClassApplicationOtherRejectionReasons_pkey | Primary key | Asc | id |
| ExpertClassApplicationOtherRejecti_expertClassApplicationId_key | Must be unique | Asc | expertClassApplicationId |

