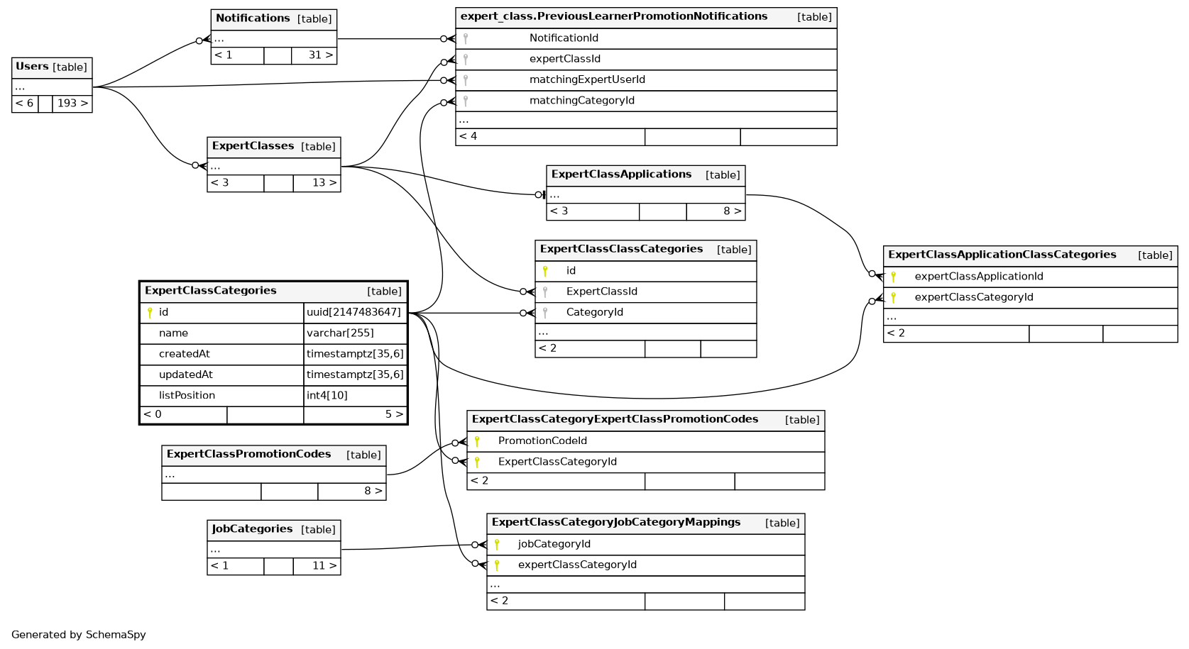
Columns
| Column | Type | Size | Nulls | Auto | Default | Children | Parents | Comments | |||||||||||||||
|---|---|---|---|---|---|---|---|---|---|---|---|---|---|---|---|---|---|---|---|---|---|---|---|
| id | uuid | 2147483647 | public.gen_random_uuid() |
|
|
primary key |
|||||||||||||||||
| name | varchar | 255 | null |
|
|
category name |
|||||||||||||||||
| createdAt | timestamptz | 35,6 | now() |
|
|
created time |
|||||||||||||||||
| updatedAt | timestamptz | 35,6 | now() |
|
|
updated time |
|||||||||||||||||
| listPosition | int4 | 10 | null |
|
|
Used for controlling position of a category relative to each other in UI |
Indexes
| Constraint Name | Type | Sort | Column(s) |
|---|---|---|---|
| ExpertClassCategories_pkey | Primary key | Asc | id |
| ExpertClassCategories_listPosition_idx | Performance | Asc | listPosition |
| ExpertClassCategories_listPosition_key | Must be unique | Asc | listPosition |
| ExpertClassCategories_name_key | Must be unique | Asc | name |

