Columns
| Column | Type | Size | Nulls | Auto | Default | Children | Parents | Comments | |||
|---|---|---|---|---|---|---|---|---|---|---|---|
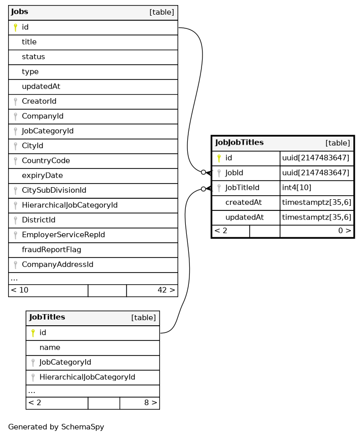
| id | uuid | 2147483647 | public.gen_random_uuid() |
|
|
Primary Key. |
|||||
| JobId | uuid | 2147483647 | √ | null |
|
|
Foreign Key to Job Table. |
||||
| JobTitleId | int4 | 10 | √ | null |
|
|
Foreign Key to JobTitle Table. |
||||
| createdAt | timestamptz | 35,6 | null |
|
|
Entry creation date |
|||||
| updatedAt | timestamptz | 35,6 | null |
|
|
Datetime of last modification to any attribute |
Indexes
| Constraint Name | Type | Sort | Column(s) |
|---|---|---|---|
| JobJobTitles_pkey | Primary key | Asc | id |
| JobJobTitles_JobId_JobTitleId_key | Must be unique | Asc/Asc | JobId + JobTitleId |

