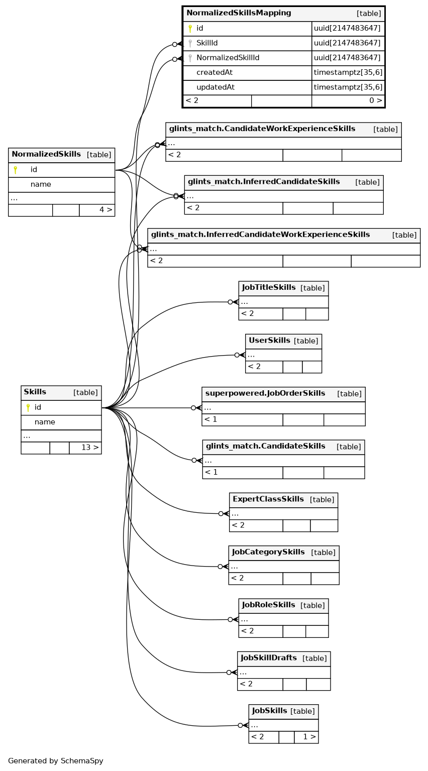
Columns
| Column | Type | Size | Nulls | Auto | Default | Children | Parents | Comments | |||
|---|---|---|---|---|---|---|---|---|---|---|---|
| id | uuid | 2147483647 | public.gen_random_uuid() |
|
|
||||||
| SkillId | uuid | 2147483647 | null |
|
|
||||||
| NormalizedSkillId | uuid | 2147483647 | null |
|
|
||||||
| createdAt | timestamptz | 35,6 | null |
|
|
||||||
| updatedAt | timestamptz | 35,6 | null |
|
|
Indexes
| Constraint Name | Type | Sort | Column(s) |
|---|---|---|---|
| NormalizedSkillsMapping_pkey | Primary key | Asc | id |
| NormalizedSkillsMapping_SkillId_NormalizedSkillId_key | Must be unique | Asc/Asc | SkillId + NormalizedSkillId |

