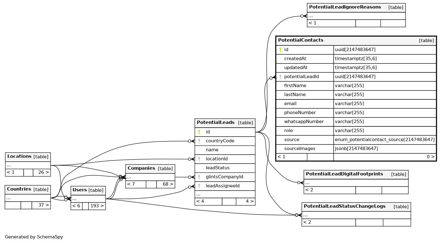
Columns
| Column | Type | Size | Nulls | Auto | Default | Children | Parents | Comments | |||
|---|---|---|---|---|---|---|---|---|---|---|---|
| id | uuid | 2147483647 | gen_random_uuid() |
|
|
||||||
| createdAt | timestamptz | 35,6 | now() |
|
|
||||||
| updatedAt | timestamptz | 35,6 | now() |
|
|
||||||
| potentialLeadId | uuid | 2147483647 | null |
|
|
||||||
| firstName | varchar | 255 | √ | NULL::character varying |
|
|
|||||
| lastName | varchar | 255 | √ | NULL::character varying |
|
|
|||||
| varchar | 255 | √ | NULL::character varying |
|
|
||||||
| phoneNumber | varchar | 255 | √ | NULL::character varying |
|
|
|||||
| whatsappNumber | varchar | 255 | √ | NULL::character varying |
|
|
|||||
| role | varchar | 255 | √ | NULL::character varying |
|
|
|||||
| source | enum_PotentialContact_source | 2147483647 | null |
|
|
||||||
| sourceImages | jsonb | 2147483647 | √ | null |
|
|
Indexes
| Constraint Name | Type | Sort | Column(s) |
|---|---|---|---|
| PotentialContacts_pkey | Primary key | Asc | id |
| PotentialContacts_potentialLeadId_idx | Performance | Asc | potentialLeadId |

