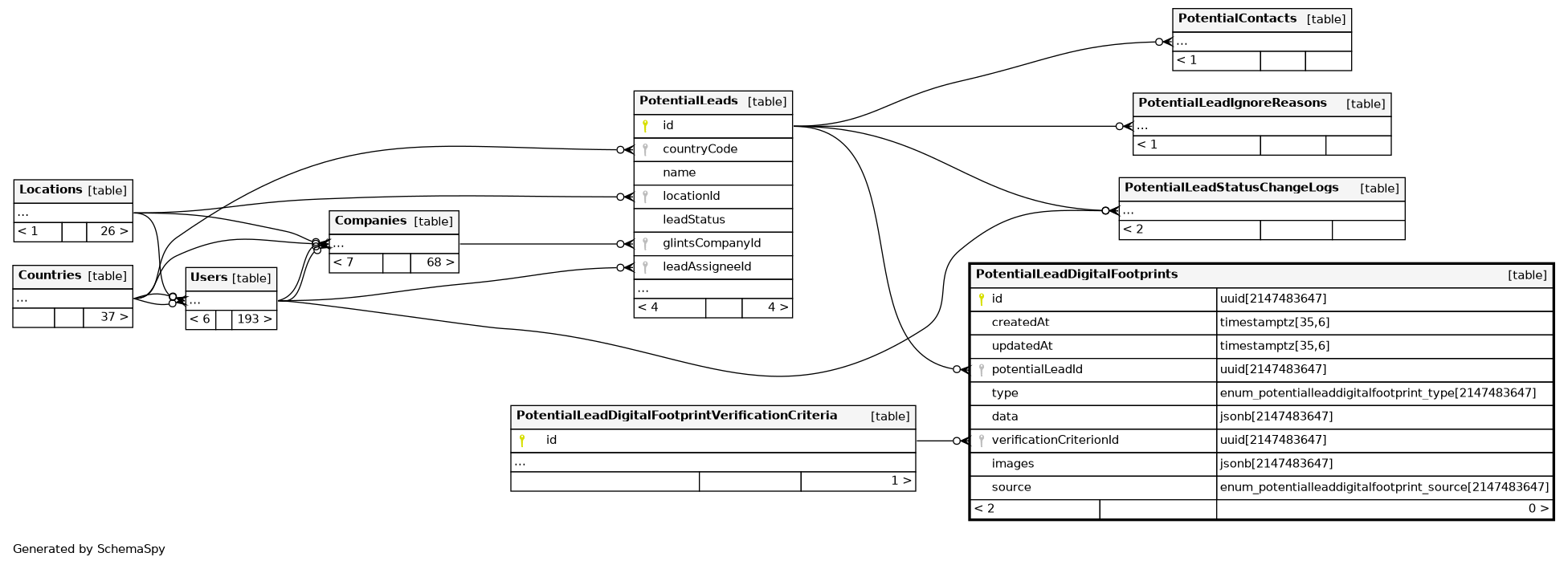
Columns
| Column | Type | Size | Nulls | Auto | Default | Children | Parents | Comments | |||
|---|---|---|---|---|---|---|---|---|---|---|---|
| id | uuid | 2147483647 | gen_random_uuid() |
|
|
||||||
| createdAt | timestamptz | 35,6 | now() |
|
|
||||||
| updatedAt | timestamptz | 35,6 | now() |
|
|
||||||
| potentialLeadId | uuid | 2147483647 | null |
|
|
||||||
| type | enum_PotentialLeadDigitalFootprint_type | 2147483647 | null |
|
|
||||||
| data | jsonb | 2147483647 | null |
|
|
||||||
| verificationCriterionId | uuid | 2147483647 | √ | null |
|
|
|||||
| images | jsonb | 2147483647 | √ | null |
|
|
|||||
| source | enum_PotentialLeadDigitalFootprint_source | 2147483647 | null |
|
|
Indexes
| Constraint Name | Type | Sort | Column(s) |
|---|---|---|---|
| PotentialLeadDigitalFootprints_pkey | Primary key | Asc | id |
| PotentialLeadDigitalFootprints_potentialLeadId_type_key | Must be unique | Asc/Asc | potentialLeadId + type |

