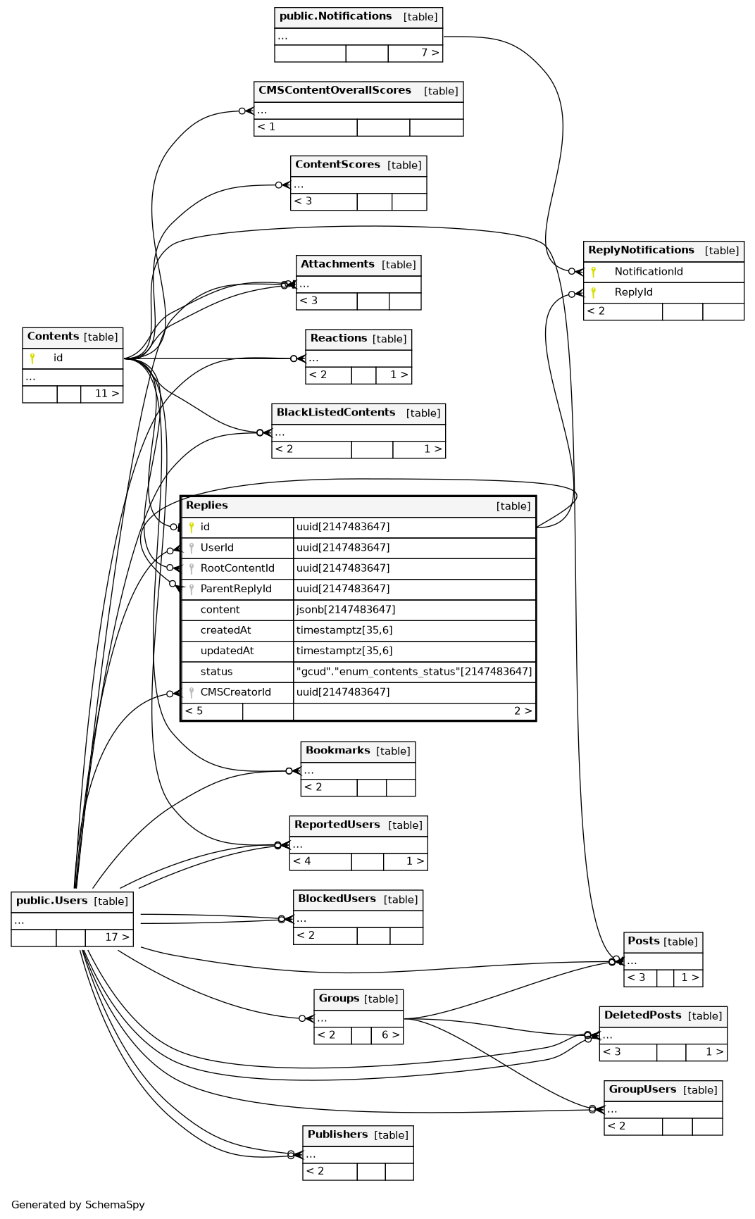
Columns
| Column | Type | Size | Nulls | Auto | Default | Children | Parents | Comments | |||||||||
|---|---|---|---|---|---|---|---|---|---|---|---|---|---|---|---|---|---|
| id | uuid | 2147483647 | null |
|
|
Primary Key, also a Foreign key references Contents table, this is a sub table of Contents table. |
|||||||||||
| UserId | uuid | 2147483647 | √ | null |
|
|
Foreign Key references Users table, author of the reply. |
||||||||||
| RootContentId | uuid | 2147483647 | null |
|
|
Foreign Key references Contents table, the top level content this reply belongs to. |
|||||||||||
| ParentReplyId | uuid | 2147483647 | √ | null |
|
|
Foreign Key references Replies table, only available in layer two replies. |
||||||||||
| content | jsonb | 2147483647 | null |
|
|
Reply content, a json object. |
|||||||||||
| createdAt | timestamptz | 35,6 | now() |
|
|
||||||||||||
| updatedAt | timestamptz | 35,6 | now() |
|
|
||||||||||||
| status | "gcud"."enum_Contents_status" | 2147483647 | 'UNCATEGORIZED'::gcud."enum_Contents_status" |
|
|
Content status enum, default is UNCATEGORIZED, used in CMS moderation stuff |
|||||||||||
| CMSCreatorId | uuid | 2147483647 | √ | null |
|
|
Foreign Key to Users table, who created this reply via CMS system. |
Indexes
| Constraint Name | Type | Sort | Column(s) |
|---|---|---|---|
| Replies_pkey | Primary key | Asc | id |
| gcud_Replies_createdAt_idx | Performance | Asc | createdAt |
| gcud_Replies_ParentReplyId_idx | Performance | Asc | ParentReplyId |
| gcud_Replies_RootContentId_idx | Performance | Asc | RootContentId |
| gcud_Replies_status_idx | Performance | Asc | status |
| gcud_Replies_updatedAt_idx | Performance | Asc | updatedAt |
| Replies_fullText_idx | Performance | ||
| Replies_status_createdAt_idx | Performance | Asc/Desc | status + createdAt |
| Replies_UserId_idx | Performance | Asc | UserId |
Check Constraints
| Constraint Name | Constraint |
|---|---|
| check_id | (((id <> "RootContentId") AND (id <> "ParentReplyId") AND ("RootContentId" <> "ParentReplyId"))) |
| check_reply_userId | (((status = 'TRASH'::gcud."enum_Contents_status") OR ("UserId" IS NOT NULL))) |

