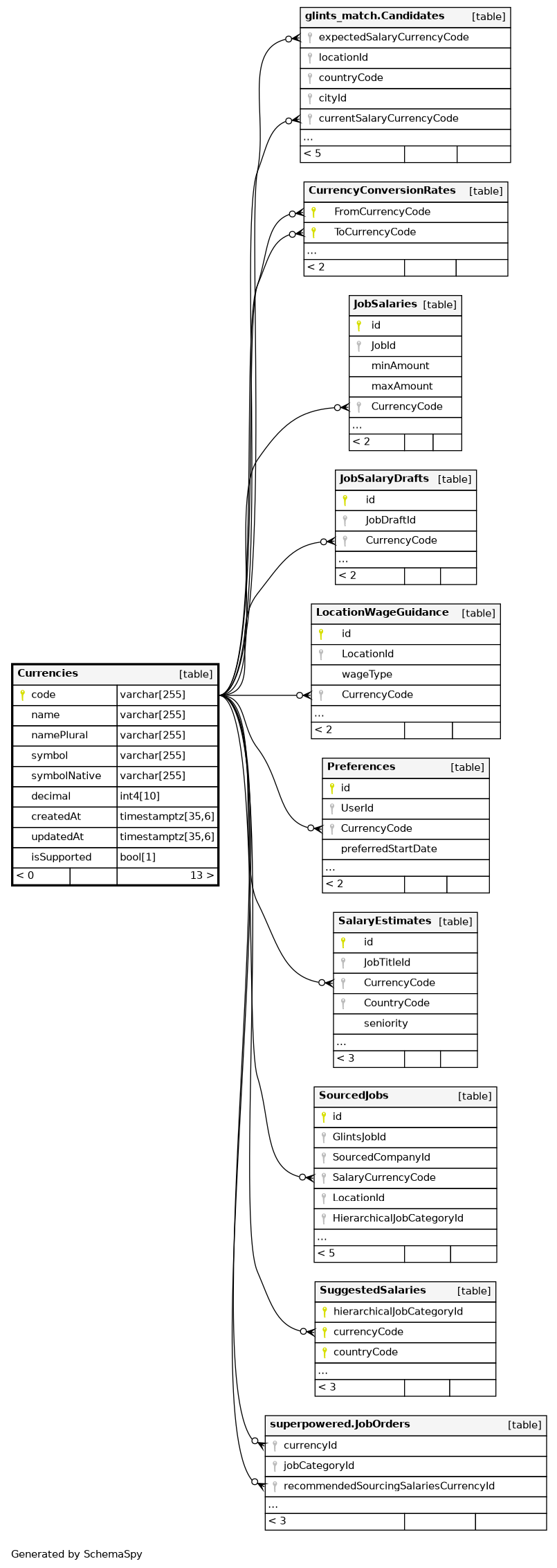
Columns
| Column | Type | Size | Nulls | Auto | Default | Children | Parents | Comments | |||||||||||||||||||||||||||||||||||||||
|---|---|---|---|---|---|---|---|---|---|---|---|---|---|---|---|---|---|---|---|---|---|---|---|---|---|---|---|---|---|---|---|---|---|---|---|---|---|---|---|---|---|---|---|---|---|---|---|
| code | varchar | 255 | null |
|
|
Primary Key. Currency Code following ISO 4217. |
|||||||||||||||||||||||||||||||||||||||||
| name | varchar | 255 | √ | null |
|
|
Name of the Currency. |
||||||||||||||||||||||||||||||||||||||||
| namePlural | varchar | 255 | √ | null |
|
|
Name of the Currency in plural form. |
||||||||||||||||||||||||||||||||||||||||
| symbol | varchar | 255 | √ | null |
|
|
International Currency Symbol. |
||||||||||||||||||||||||||||||||||||||||
| symbolNative | varchar | 255 | √ | null |
|
|
Native Currency Symbol. |
||||||||||||||||||||||||||||||||||||||||
| decimal | int4 | 10 | √ | null |
|
|
Maximum number of decimal places with regards to the currency symbol. |
||||||||||||||||||||||||||||||||||||||||
| createdAt | timestamptz | 35,6 | null |
|
|
Entry creation date |
|||||||||||||||||||||||||||||||||||||||||
| updatedAt | timestamptz | 35,6 | null |
|
|
Datetime of last modification to any attribute |
|||||||||||||||||||||||||||||||||||||||||
| isSupported | bool | 1 | false |
|
|
Signifies if a currency is supported for conversion or not. |
Indexes
| Constraint Name | Type | Sort | Column(s) |
|---|---|---|---|
| Currencies_pkey | Primary key | Asc | code |

