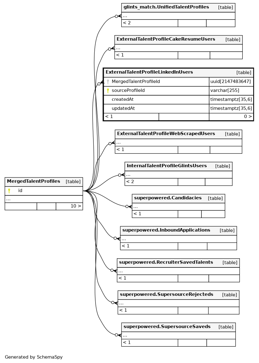
Columns
| Column | Type | Size | Nulls | Auto | Default | Children | Parents | Comments | |||
|---|---|---|---|---|---|---|---|---|---|---|---|
| MergedTalentProfileId | uuid | 2147483647 | null |
|
|
||||||
| sourceProfileId | varchar | 255 | null |
|
|
LinkedIn profile URN ID. |
|||||
| createdAt | timestamptz | 35,6 | now() |
|
|
||||||
| updatedAt | timestamptz | 35,6 | now() |
|
|
Indexes
| Constraint Name | Type | Sort | Column(s) |
|---|---|---|---|
| ExternalTalentProfileLinkedInUsers_pkey | Primary key | Asc | sourceProfileId |
| ExternalTalentProfileLinkedInUsers_MergedTalentProfileId_idx | Performance | Asc | MergedTalentProfileId |
| ExternalTalentProfileLinkedInUsers_sourceProfileId_idx | Performance | Asc | sourceProfileId |

