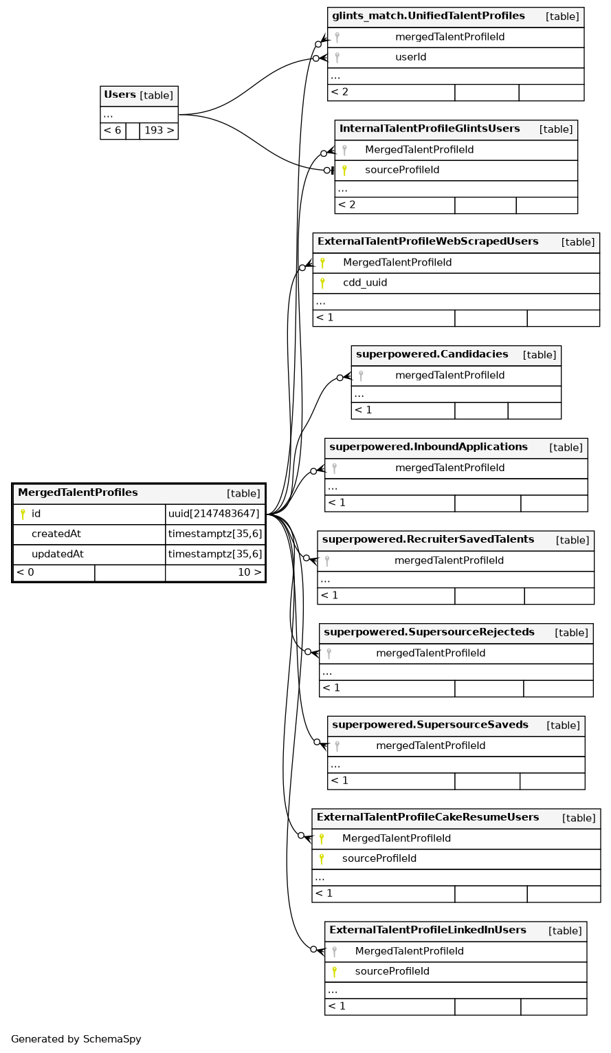
Columns
| Column | Type | Size | Nulls | Auto | Default | Children | Parents | Comments | ||||||||||||||||||||||||||||||
|---|---|---|---|---|---|---|---|---|---|---|---|---|---|---|---|---|---|---|---|---|---|---|---|---|---|---|---|---|---|---|---|---|---|---|---|---|---|---|
| id | uuid | 2147483647 | null |
|
|
|||||||||||||||||||||||||||||||||
| createdAt | timestamptz | 35,6 | now() |
|
|
|||||||||||||||||||||||||||||||||
| updatedAt | timestamptz | 35,6 | now() |
|
|
Indexes
| Constraint Name | Type | Sort | Column(s) |
|---|---|---|---|
| MergedTalentProfiles_pkey | Primary key | Asc | id |
| MergedTalentProfiles_id_idx | Performance | Asc | id |

