Columns
| Column | Type | Size | Nulls | Auto | Default | Children | Parents | Comments | |||
|---|---|---|---|---|---|---|---|---|---|---|---|
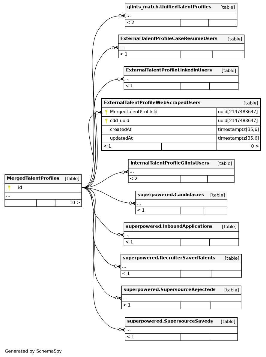
| MergedTalentProfileId | uuid | 2147483647 | null |
|
|
Merged talent profiles join table with Glints Users. |
|||||
| cdd_uuid | uuid | 2147483647 | null |
|
|
External scraped talent profiles Id |
|||||
| createdAt | timestamptz | 35,6 | now() |
|
|
||||||
| updatedAt | timestamptz | 35,6 | now() |
|
|
Indexes
| Constraint Name | Type | Sort | Column(s) |
|---|---|---|---|
| ExternalTalentProfileWebScrapedUsers_MergedTalentProfileId_cdd_ | Primary key | Asc/Asc | MergedTalentProfileId + cdd_uuid |
| ExternalTalentProfileWebScrapedUsers_cdd_UUID_idx | Performance | Asc | cdd_uuid |
| ExternalTalentProfileWebScrapedUsers_MergedTalentProfileId_idx | Performance | Asc | MergedTalentProfileId |

