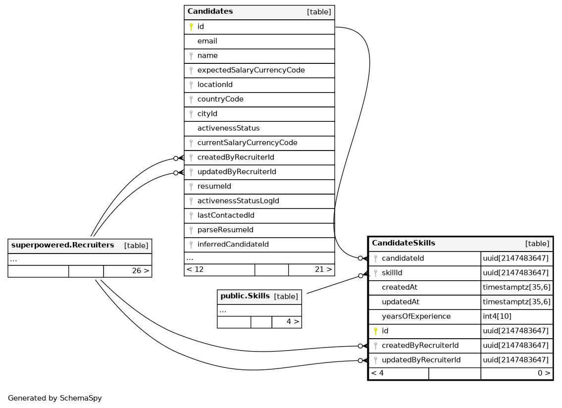
Columns
| Column | Type | Size | Nulls | Auto | Default | Children | Parents | Comments | |||
|---|---|---|---|---|---|---|---|---|---|---|---|
| candidateId | uuid | 2147483647 | null |
|
|
||||||
| skillId | uuid | 2147483647 | null |
|
|
||||||
| createdAt | timestamptz | 35,6 | now() |
|
|
||||||
| updatedAt | timestamptz | 35,6 | now() |
|
|
||||||
| yearsOfExperience | int4 | 10 | √ | null |
|
|
|||||
| id | uuid | 2147483647 | gen_random_uuid() |
|
|
||||||
| createdByRecruiterId | uuid | 2147483647 | √ | null |
|
|
|||||
| updatedByRecruiterId | uuid | 2147483647 | √ | null |
|
|
Indexes
| Constraint Name | Type | Sort | Column(s) |
|---|---|---|---|
| CandidateSkills_pkey | Primary key | Asc | id |
| CandidateSkills_candidateId_skillId_idx | Must be unique | Asc/Asc | candidateId + skillId |
| CandidateSkills_candidateId_yearsOfExperience_not_null_idx | Performance | Asc | candidateId |
| CandidateSkills_candidateId_yearsOfExperience_null_idx | Performance | Asc | candidateId |



