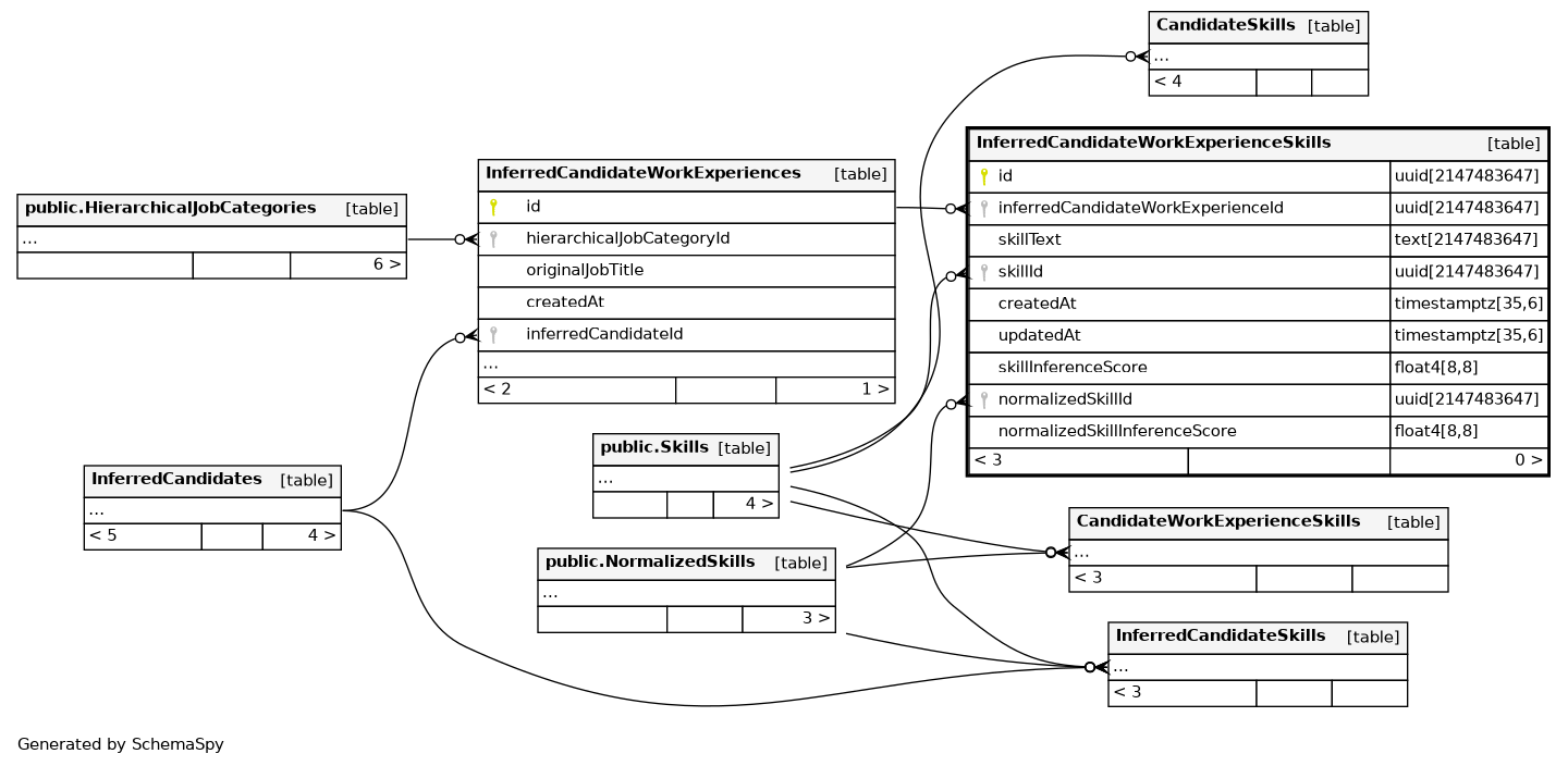
Columns
| Column | Type | Size | Nulls | Auto | Default | Children | Parents | Comments | |||
|---|---|---|---|---|---|---|---|---|---|---|---|
| id | uuid | 2147483647 | gen_random_uuid() |
|
|
||||||
| inferredCandidateWorkExperienceId | uuid | 2147483647 | null |
|
|
||||||
| skillText | text | 2147483647 | null |
|
|
||||||
| skillId | uuid | 2147483647 | √ | null |
|
|
|||||
| createdAt | timestamptz | 35,6 | now() |
|
|
||||||
| updatedAt | timestamptz | 35,6 | now() |
|
|
||||||
| skillInferenceScore | float4 | 8,8 | √ | null |
|
|
|||||
| normalizedSkillId | uuid | 2147483647 | √ | null |
|
|
|||||
| normalizedSkillInferenceScore | float4 | 8,8 | √ | null |
|
|
Indexes
| Constraint Name | Type | Sort | Column(s) |
|---|---|---|---|
| InferredCandidateWorkExperienceSkills_pkey | Primary key | Asc | id |
| InferredCandidateWorkExperienceSkills_inferredCandidateWorkExpe | Performance | Asc | inferredCandidateWorkExperienceId |
| InferredCandidateWorkExperienceSkills_skillId_idx | Performance | Asc | skillId |

